Introduction
Magento 2 PIM Integration extension allows you to integrate your Magento 2 store with the Akeneo PIM platform. Store owners can manage any number of products easily.
Using this connector, the store owner can export catalog information from Akeneo to the Magento 2 (Adobe Commerce Cloud)store through API calls.
Simply, select the product attributes you want to export with the products at the time of the export job.
The store admin can make modifications as required once the products have been exported from Akeneo.
Moreover, if you don’t want to export all the products, you can use various filters using category, SKU, time condition, completeness, and attribute family.
With the Akeneo connector store owners can import categories, families, attributes, attribute options, product models, family variants, and products.
Basic Requirements:
- You must be using Magento 2.1.x to 2.3.4 or newer
- Make sure for the reindex cron job is running on Magento. Click here to know about how to configure and run cron.
- This module works with Akeneo 2.0.x, 2.1.x, 2.2.x, 2.3.x, 3.0.x, 3.1.x, 3.2.x, 4.0.x, 5.0.x, 6.0.x and 7.0.x. Click here to Download Akeneo.
- Node and Yarn packages need to be installed.
- This module is compatible with the Akeneo community and Enterprise(Flexibility) edition.
- If you want to use this extension on Akeneo EE Serenity mode, please contact us.
- For the Akeneo installation, your Akeneo server should meet these system requirements.
Please Note:- If you want to export your old data from the Akeneo to the Magento store please reach out to us at [email protected].
Video Tutorials
Check out the following video tutorials below:
How to access API keys?
How to do module configuration?
Exporting Simple Products from Akeneo to Magento
Features
- The Admin can export a video URL from Akeneo to Magento 2.
- Create multiple jobs and schedule them for execution.
- All jobs can be exported through normal export/CSV export
- Map product attributes between Magento and Akeneo.
- Export all the categories from Akeneo to Magento.
- The module supports exporting variants with the following attribute types: boolean single-level multi-attribute, two-level multi-attribute, and metric-type attributes.
- Filter exported products based on category, family, status, completeness, etc.
- The export-specific product(s) using SKU identifier.
- Create attributes, attribute sets, and attribute options using Akeneo.
- Export multiple images of a product (Full size high-resolution supported).
- Send SEO information with products.
- Magento 2 Akeneo Connector module is compatible with Akeneo Versions 2,3,4,5,6 & 7.
- The source code is fully open for customization.
- Magento 2 Akeneo Connector is compatible with the latest Magento version 2.4.x
GENERAL FEATURES
- Supports the importing of products, categories, attributes, attribute groups, attribute sets, and all jobs from Magento 2 to Akeneo.
- Support multi-language translations.
- The Akeneo connector module also works with a multi-store Magento setup.
- Send product information according to locales such as – en, es, de.
- Export product and product model through product-only export(CSV)
- Works with simple, configurable, and virtual products.
Composer Installation
Before beginning the composer installation
1: Get the ACCESS KEYS [Create a support ticket]
2: In Akeneo composer.json, add our repository as well as the installation script.
For Akeneo 6.x and 7.x
{
"scripts": {
"post-update-cmd": [
"vendor/webkul/magento2bundle/src/Webkul/Magento2Bundle/install/config.sh COMPOSER=true NO_DOCKER=true"
],
"post-install-cmd": [
"vendor/webkul/magento2bundle/src/Webkul/Magento2Bundle/install/config.sh COMPOSER=true NO_DOCKER=true"
],
"post-create-project-cmd": [
"vendor/webkul/magento2bundle/src/Webkul/Magento2Bundle/install/config.sh COMPOSER=true NO_DOCKER=true"
]
},
"repositories": [{
"type": "composer",
"url": "https://akeneorepo.webkul.com/"
}]
}
For Akeneo <=5.x
{
"scripts": {
"post-update-cmd": [
"vendor/webkul/magento2bundle/composer_install.sh"
],
"post-install-cmd": [
"vendor/webkul/magento2bundle/composer_install.sh"
],
"post-create-project-cmd": [
"vendor/webkul/magento2bundle/composer_install.sh"
]
},
"repositories": [{
"type": "composer",
"url": "https://akeneorepo.webkul.com/"
}]
}
3: Use composer to install the extension.
For Akeneo 7
composer require webkul/magento2bundle
Akeneo 6
composer require webkul/magento2bundle:3.1.0
For Akeneo 5
4: Complete the authentication form.
5: Send a Message of Success
6: Delete your browser’s cache.
Manual Installation For Akeneo 6 and 7
- After unzipping the appropriate extension zip, merge the “src” folder into the Akeneo project.
- From the PIM directory, run the following command over the NO-DOCKER Instance.
./src/Webkul/Magento2Bundle/install/config.sh COMPOSER=false NO_DOCKER=true
- Run the command below over the PIM directory’s DOCKER instance.
./src/Webkul/Magento2Bundle/install/config.sh COMPOSER=false NO_DOCKER=false
Installing Module For Version 4.0.x to 5. x
Please follow these steps for installing Magento 2 Akeneo Connector module in your Akeneo PIM platform.
1 – Unzip the respective extension zip then merge the “src” folder into akeneo project root directory.

2 – After that goto config/Bundles.php then add the line:
Webkul\Magento2Bundle\Magento2Bundle::class => ['all' => true]

in the return array.
3 – Then copy the “config” folder into akeneo project root directory for routing.

4- After that to run the Quick export in Akeneo 5.0.x, you need to run the below command.
Install composer dependency
php -d memory_limit=4G /usr/local/bin/composer --prefer-dist --no-scripts require navneetbhardwaj/akeneo-quickexport-configurator;
After that, register the bundle in config/bundles.php
Webkul\QuickExportConfiguratorBundle\QuickExportConfiguratorBundle::class => ['all' => true],
Define routing to create a file in the config/routes/wk_quick_export.yml
wk_quick_expoort: resource: "@QuickExportConfiguratorBundle/Resources/config/routing.yml" prefix: /
5 – After that run this command after ssh to your Akeneo server by the terminal
rm -rf var/cache/ && php bin/console magento2:setup:install
6. If you are using php-fpm. Then you need to restart the php-fpm services and Apache web server.
For Akeneo 5
sudo service php-fpm7.4 restart
For Akeneo 4
sudo service php-fpm7.3 restart
Docker Installation Command :
For Akeneo 5
alias docker_php='docker-compose run -u www-data --rm php php'; alias docker_yarn='docker-compose run -u node --rm node yarn'; docker_php bin/console cache:clear --env=prod; docker_php bin/console pim:installer:assets --symlink --clean --env=prod; docker_php bin/console d:s:u --force; docker_yarn run webpack; docker_yarn run update-extensions; docker_yarn run less;
For Akeneo 4
alias docker_php='docker-compose run -u www-data --rm php php'; alias docker_yarn='docker-compose run -u node --rm node yarn'; docker_php bin/console cache:clear --env=prod; docker_php bin/console pim:installer:assets --symlink --clean --env=prod; docker_php bin/console d:s:u --force; docker_yarn run webpack; docker_yarn run less;
Installing Module For Version 2.x to 3.x
Please follow these steps for installing Magento 2 Akeneo Connector module in your Akeneo PIM platform.
1 – Unzip the respective extension zip then merge the “src” folder into akeneo project root directory.

2 – Goto app/AppKernel.php then add a line
new Webkul\Magento2Bundle\Magento2Bundle(),
3 – After that goto app/config/routing.yml then add these lines at top of file magento2: resource:
magento2: resource: "@Magento2Bundle/Resources/config/routing.yml" prefix: /
4 – Run this command after ssh to your Akeneo server by the terminal
rm -rf var/cache/ && php bin/console magento2:setup:install
5. After that if you are using php-fpm. Then you need to restart the php-fpm services and apache web server.
sudo service php-fpm7.2 restart
Magento Enterprise Edition Instructions:
In case you are using Magento 2 Enterprise edition with hypernode, then you need to allow one or more of these URLs to be accessible.
You can easily modify this in the default configuration. Log in on your Hypernode and edit the file nginx/server.magento2api. Modify the lines of the following block:
location ~ ^/(pub/)?(rest|soap)(/.+)?/V1/(products|store/storeViews|store/storeConfigs)/?$ {
return
; }
https://support.hypernode.com/knowledgebase/protecting-the-magento-2-api/
6. If you are using php-fpm. Then you need to restart the php-fpm services.
sudo service php-fpm7.2 restart
Configuration for Magento >= v2.4.4
To configure for Magento >= v2.4.4, you have to run the following command from the Magento root directory:If you are using connector version 4.2.0, this is not necessary.
bin/magento config:set oauth/consumer/enable_integration_as_bearer 1
For faster CSV-based export
Follow the instructions in instructions(Magento-module).md then create a job for product_csv_export_magento2, Enable Automatic remote CSV Upload in options, and export data.
If Varnish is installed
exclude a URL from Varnish by adding the following rule in vcl file if (req.url ~ “/rest/V1/process-csv$”) { pass; }
If Fastly is configured
Ask the fastly hosting provider to exclude the following route from varnish / reverse proxy cache and timeout /rest/V1/process-csv
Add the following parameter entry in config/services/services.yml
To enable support for product attachment – Product Attachment for Magento 2
support_webkul_magento2_productAttachment: true
Also, enable the Attachment API at the Magento2 admin panel, Go to :
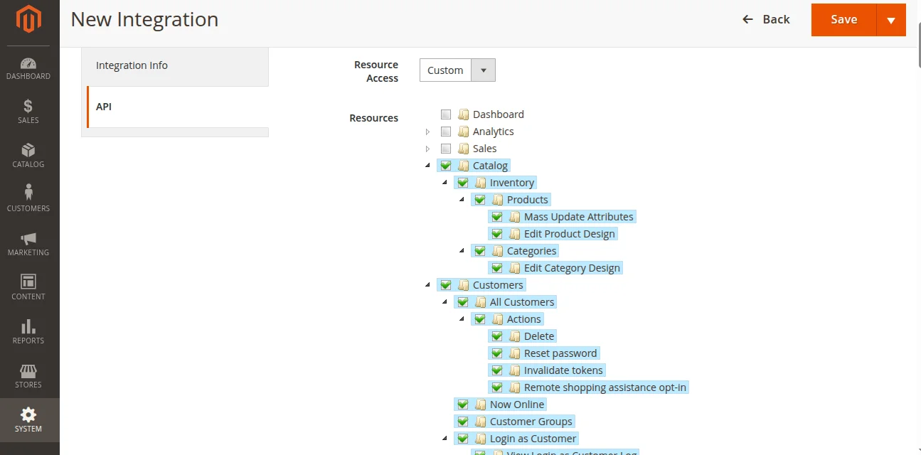
- Admin -> System -> Integrations -> Edit your integration -> Basic Settings -> API
- Select Custom in the Resource Access, Mark check to the ‘Admin Product Attachment Api’ and Click Save.
- Once it is saved user can see this option in the Magento 2 settings on Akeneo as shown in the following image.

Only two types of attributes can be attached to the product – image and file. Also, the product and product model value will be exported in attachments.
To enable support for product attachment
support_magento2_productAttachment: true
To enable support for product attachment
support_amasty_productAttachment: true
For Akeneo 3 and below:
Add the following parameter entry in app/config/parameters.yml
support_magento2_productAttachment: true
php bin/console magento2:setup:install
Now to enable support for product attachment
Add the following parameter entry in app/config/parameters.yml
support_amasty_productAttachment: true
Common Issues After Installation
However, it might happen that even after proper installation, upon opening your Akeneo admin dashboard, you see a loading screen.
In that case, do check for the following solution:
- Webpack Installation: If you get the below error
It means that web pack is not installed in your system. Run the following command
npm install --save-prod webpack npm install
- Module routing.yml is not configured properly. Re-check the routing.yml file as mentioned in the 3rd step of Module Installation
- After that clear your browser cache.
Uninstall Module: For Akeneo 6 and 7
- From the PIM directory, run the command below over the NO-DOCKER Instance.
./src/Webkul/Magento2Bundle/uninstall/uninstall.sh COMPOSER=false NO_DOCKER=true
- After that run the command below over the PIM directory’s DOCKER instance.
./src/Webkul/Magento2Bundle/uninstall/uninstall.sh COMPOSER=false NO_DOCKER=false
Setup Credentials in Akeneo
After successfully installing Magento 2 Akeneo Connector in Akeneo, then you need to set up the Magento 2 credentials in Akeneo.
In Magento 2, the Akeneo connector offers two methods for credential setup: user role-based access tokens and token-based authentication.
Access Users Roles
Admin need to allow permission to the user for that, navigate to Admin -> System -> User Roles -> Edit your User -> Role Resources.
Select the below mentioned roles for the users:
- Catalog, Inventory, Products, Categories, product attachment, Management, Customers
- Stores, Settings, Currency, Attributes, Other Settings.

Here are the other options.

Token Based Credentials
To integrate with Magento 2, you first need to configure the Magento credentials in Akeneo.
Before doing so, the admin must navigate to System > Integrations > Add New Integration in the Magento admin panel.

Click ‘Add Integration‘ to open the configuration page. Enter the Name and Password, then go to the API section—see the images below for reference.
From there, the admin should fill in the required General Configuration details in the fields shown in the image below.

In the API section, select the resource access (either ‘Custom’ or ‘All’) and click ‘Save’ to finalize the integration. Refer to the image below for visual guidance.
Select the below mentioned roles for the users:
- Catalog, Inventory, Products, Categories, product attachment, Management, Customers
- Stores, Settings, Currency, Attributes, Other Settings.

After saving, the system displays a confirmation pop-up: “Magento 2 Akeneo has been saved.”
Navigate to the Integrations page, find the “Magento 2 Akeneo” entry, and click the “Activate” button. Shown in the image below.
Once activated, you’ll be redirected to the Magento 2 Akeneo integration page. Confirm API access by clicking Allow. Shown in the blow images.

Clicking ‘Allow’ generates an Integration Token for the extension. Use this token in the Access Token credential field. Shown in the image below.

After that, please log in to Akeneo, then follow Magento 2 Connector > Credentials.
Click ‘Add Credentials’ to create new credentials, shown in the image below.

Token Based
To access token mode, you need to run the specified command in your Magento root directory to enable integration via a bearer token.
bin/magento config:set oauth/consumer/enable_integration_as_bearer 1

Login Based
To create login-based credentials, enter your Magento store URL (Host Name), Username, and Password as shown in the image below.

Store View Mapping: Manage Multiple View
Export Attribute Set Based On – By default, the export is based on the default attribute set, and the product family is exported accordingly.
After that, if you are managing your Magento store in multiple views, you need to map them to the correct Locale in Akeneo.
Select the Magento store view according to the language and country code.
Then you can also select the currency for every store view as well.
In the store view mapping, you can select the store as the default store.
So the product will export to your default channel and respected local, currencies which will be selected for the store view.

Setup Attribute Mapping: Match Fields Of Products
In the Setup Attribute Mapping tab, you need to match the product fields between Magento and Akeneo.
Then you need to select the correct Akeneo attribute that matches the Magento product information.
We can also add the attribute for variant products. You can map the variant product field in Akeneo so that you can export a variant product.
By default, the following product attribute information can be mapped to Akeneo and Magento:
- SKU
- Name
- Weight
- Price
- Description
- Short Description
- Quantity
- SEO – Meta Title, Meta Keyword, Meta Description
- URL Key
Common Product Field Mapping in Akeneo: Common product field mapping in Akeneo is you can export the attributes to magento2 for both the simple and variant products.
Variant Product Field Mapping in Akeneo: If you want to export the different attributes for the common and variant products you can choose Variant field mapping and map the attribute.
So you will find the different attributes for both the common and variant products in Magento2.
Example: If you want to set the different price lists for the common and variant products.
you can map the attributes in the common product field with price1 and in the variant product field with price2.

Then you will find the two different prices for common and variant products in Magento2.
Status mapping information remains the same on both ends.
So if a product is disabled in Akeneo, it will be disabled in Magento as well.

Map More Standard Attributes
If your products have lots of information, you can enter Magento attribute code ID and click Add Field.
Magento 2 Akeneo Connector module supports various attributes of Magento products.
Please make sure to use the same attribute code as Magento in Akeneo.
Users can use any sample attribute code to create a new attribute field and map them with the product field.
Other Mappings
Attributes to be used as Images – The selected Akeneo image attributes will be visible as Magento product gallery images.
Please note – The images will export in the sorting order they are selected here.
Attributes to be used as Image alts: If images are not exported in Akeneo, you must map the attribute whose value you wish to be shown.

The admin needs to add the picture name so it will fetch as an ALT name on Magento 2.

Once you map the ALT name with attributes it will show the same on Magento 2 in the same order.

Image Role Mapping:
After that, you have to map the images which you want to export as the base, small, and thumbnail images of the product.

Users can map three different attributes with different image options like the model picture, picture, and variant picture as a base, small, and thumbnail image.
Video Attribute Mapping
In this, you can map video URLs and preview images along with all product information that can also export video URLs and preview images from Akeneo to Magento 2.
Attributes to be used as Import Custom Attributes – When you are going to import the product in Akeneo.
The selected attributes will be visible as custom attributes in Akeneo.

Custom Mapping
When you are going to export the product from Akeneo to Magento2.
If you want to export an additional attribute, tick the box and then click Save to export that attribute.
Label, code, type, group, scoopable, and localizable can all be used to filter attributes.
After that, the selected Akeneo attributes will be visible as custom attributes in Magento.
They will appear on the storefront under the ‘More Information’ tab.

Supported attributes in custom mapping: All attributes will support in custom mapping except image, file, reference data multi-select, and reference data simple select.

Note: Variation attributes must be added in the custom field, if it is not selected then the model product will not get exported.
Product Association Mapping
In association mapping, the product may be associated with none or several other products or product groups.
After that, if you want to do an association mapping you can map the product association fields in Magento to Akeneo.
After that, you can do it for the related products, Cross-Sell Products, and Up-sell Products.

Note: Before exporting any association products users need to check associated product must be already created on Magento 2.
After that user can associate the products.
Other Settings
After that in the Other Settings tab, you can configure the following settings:
Attribute Group Export – Here you can select how product attributes should export from Akeneo to Magento.
There are two options:-
- Export all attributes in a Single predefined Attribute Group (fast) -In this all the attributes are exported in a single group
- Export all Attribute groups (slower) – In this all the attributes are exported along with their attribute groups
URL Key Prefix for Product Models (optional) – In cases, where a URL key of a product or category is conflicting with each other (Due to no url_key mapping of categories).
You can add a prefix for the url_key of products.
Export Unit with Value of Metric Attributes – You can export the product with metric attributes excluding weight.
You can also export the product unit with it.
Export metric type attributes as select type – If you are exporting metric type product model then you need to enable this option.
Fallback Name field when the mapped field is not present – If the product mapped field is not present then the fallback name will be used as the name.

Select Attribute Option Code / Label for Admin Column – In this selection, you want to export attribute code or label.
If an option code has been mapped, the option code will appear as seen in the image below.

If the option label is mapped, the default option label appears as seen in the image below.

There are several ways to add product data in Akeneo, in this user guide we have mentioned using CSV/XLSX files and creating a product in Akeneo.
Option A – Add Product using CSV/XLSX File
Using the built-in Akeneo CSV Connector and Akeneo XLSX Connector, you can import product data into the Akeneo database.
When importing product data using CSV or XLSX files, Akeneo PIM extracts the data from the file and converts them to save in the PIM.
After that to upload a CSV or XLSX file goes to Imports > Create Import Profile and enter Import Profile information – Code and Label.
In Job select ‘Product import in CSV’ or ‘Product import in XLSX’ accordingly and Save profile.
Note: Users can also use the connectors for adding products like Akeneo CSV Import Module, Akeneo XML connector, and Akeneo Custom XLSX Connector.
Option B – Creating a Product in Akeneo
After that to create a product in Akeneo, go to navigate to Products and click Create button.
Now, you need to choose the product type – Product or Product Model.
Product – Select this type for creating simple and virtual products.
Product Model – Select this type for creating a configurable product with variations.
Now enter the required SKU, choose a family, and click the Save button.
Product Family – A family is a set of attributes that will be the same for all products belonging to a family.
The product family represents product type, imposes product information structure, and defines the list of attributes for a product that which it belongs.
Add Product Details
Then you need to provide information about the product. First, select the Channel and Locale, after that enter the price, name, and description.

Select Attribute
For adding product information, select the attribute options you require. You can also create new options for the attribute.
The following Attributes from Akeneo types are supported for export:
- Text
- Text Area
- Number
- Date
- Boolean
- Select
- Price
- Metric
- Image (used as product media gallery)
At the moment, the following attribute types are not supported by this connector:
- Reference data select
- Reference data multi-select
- File
Add New Attribute Option
If an attribute option is missing for a select attribute type (simple or multi-select), you can directly add it to the Product Edit Form.
Enter a Code and Label values, then click Save.
Upload Image
After that click the upload picture section or use the drag and drop feature to add product images.
Please note – All the image attributes present in an Akeneo product are added as Product Media gallery images in Magento. 
Multi-Lingual Information
Add information for other languages and store views. 
Select Category of Products
After entering all the product information, save your changes and go to Product Navigation, and select Categories.

Create a group and Bundle product
However to export your product as a Group or Bundle product. For it, you have to install the Magento 2 Group Bundle Product Akeneo Add-on in Akeneo.
Bundle Products: A Bundle product is a collection of simple and implicit products.
Now it is possible to create Bundle products in Akeneo.
For it, you have to create Bundle Products in Akeneo and export it to Magento2 using CSV Export Job.
Example: A personal computer system.
Grouped Products: A group product is a collection of simple products that are presented as a group.
You can also create group products in Akeneo and can export them to Magento2 using Simple Product Export / Quick Export Job.
Example: A T-shirt set of different sizes.
Magento 2 Export Job – Create Job Profile
After that to export your product data you need to create a job profile and execute it. First, go to Exports > Create Export Profile
Then enter a unique code, label, and select a job profile.
Job Profiles
However here you will find five different types of export job profiles for every use case:-

All export to Magento 2 –
Exports everything (categories, attributes, attribute options, attribute group families, and products) based on filters in a job.
A product must have a category to be included in the export job.
All export via CSV to Magento 2-
Exports everything (categories, attributes, attribute options, attribute group families, and products) in the CSV format.
Product only export to Magento 2 –
It exports products to Magento 2. It also adds categories, attributes, family, and variations to a product.
You should have exported other data like category, attribute, and family prior to this export.
A user can map attributes like url_key in the Attribute mapping tab. Sometimes url_key of product conflicts with the url_key of a category, in that mapping url_key is very useful.
Category export to Magento 2-
The default Magento 2 tree will be exported with all of the categories. The child categories that are active in multiple channels can be selected.
If you want to use more than one category tree, then export categories then select the respective category tree as the default category tree on Magento 2.
Family Export to Magento 2 –
It exports the family (attribute set) and attribute groups and adds already exported attributes to the family (attribute set).
All attribute group export can be enabled/disabled using the Attribute Group export settings in the Other settings tab.
Configurable and Variant Product export to Magento 2 –
It exports only Configurable and Variant products to Magento 2. Users can map categories accordingly.
Note: Users should have exported other data like category, attribute, and family prior to this export.
Simple Product export to Magento 2-
It exports only Simple products to Magento 2. Users can map categories accordingly.
Attribute Export to Magento 2 –
It exports attribute and attributes options. It only exports attribute that is mapped in the custom Attribute Mapping tab.
The selected attribute in custom mapping will only be exported in this export.
This export attribute does not add them to the group or attribute set, family export is used for that.
Product only export via CSV to Magento 2-
It exports products to Magento 2.
It also adds categories, attributes, family, and variations to a product in the CSV format.
Then you should have exported other data like category, attribute, and family prior to this export.
Product association export to Magento 2-
It exports the associated product from Akeneo to Magento 2 with cross-sell, up-sell, and related products.

Export Products on Multiple Websites
Here you will find the extra mapping option as Websites.
You can map multiple websites with a multi-select option.
For it, you have to enter the website id as an option code.

At the time of product creation, you can select multiple websites to export the product. The product will be exported to the selected websites only.

Where did you get the website ID?
When the user adds the credentials of the Magento 2 store where they can find the various website ids as per their store.

Note – If the user will not map the website with the products then all the products will export to all websites. If mapped then it will add only in the selected one.
Setup Properties in Job
However, here you will find options in setup properties to apply filters on the product and attributes for export.

Export only changed or new data:
Now you can export only the newly created data.
Example: If you have created a product in Akeneo and you want to make small changes in these (attributes/category/option/family) data.
You can enable the option Export only changed or new data in properties and can export the changes made by you in Akeneo.
Please note – It will not override the product in Magento rather it updates the existing data.
If Product SKU Changed At Akeneo Side :
To avoid product duplication, delete Magento2 products if the Akeneo Product SKU changes.
Export the categories associated with the channel in the product:
To export the categories associated with the channel in the product, enable this option.
Layered in navigation (Is Filterable And Filterable in search):
This feature helps you to export the product attributes which are filterable & filterable in search in the layered navigation at the Magento store.
Note: This feature will work only when the attribute “usable in grid” is enabled.

Delete existing attachment –
If it is enabled then the same attachments of a product will export to the Magento 2 end and also it will delete other added attachments from Magento 2 end.
If it is disabled then both attachments will be present on the Magento end exported one and which is created on Magento 2.
Remove Akeneo Deleted Association From Magento-
If it is enabled then it will delete the association products from Magento if that is deleted from Akeneo.
Export the categories associated with the channel
If this is enabled then it will only export the associated categories with the channel.
If it is enabled then all categories will be deleted from Magento if they were deleted on Akeneo.
Not export categories value in product export
If it is enabled then it will not export the categories value while exporting the product.
Setup Credentials in Job
However, in case you are managing multiple Magento instances and want to export product data to some specific Magento store.
Then you can enter each Magento store’s credentials for every export job.
Please note – If you have only one Magento instance, then please ignore this section.
You just need to provide the credentials in the Akeneo Connector Configuration.

Note: When you select the credential in the export or import job, only the selected channel and locale in the store view mapping will be listed in the export job.
For example, if you have selected mobile and e-commerce channels in store view mapping,.

Then only mobile and e-commerce channels will be visible in the export profile after selecting the credential.

Filter The Data
After that go to the Content section then select the following options:
Channel – Each export job can select multiple channels in a single job, please select all the relevant channels of products to export.
Locales – Select one or more Locales depending on your requirements.
Attributes – Then you can select which product attributes you want to export all or a few of them. After that click the Edit button to select the attributes.

Edit Attributes
After that to make your own attribute selection, click on the left side to select a specific attribute group (or All groups to display all attributes).
Then the selected attributes will be displayed as columns in your export file. 
Filter The Products
After that, you need to decide which products to export on Magento.
Family
After that select one or more product families to export to Magento. If you want to export products belonging to specific families.
Then click on the drop-down list and click on the families to add in the field like clothing, shoes, and t-shirts.
Status
You can also filter the status of your products, three options are available:
- All – to export all products whatever their status is
- Enabled (default option) – to only export enabled products
- Disabled – to only export disabled products
Completeness
This enables you to filter on the completeness of selected locales. Four options on completeness are proposed:
- No condition on completeness – all products will be exported whatever their completeness is.
- Complete on at least one selected locale (default option) – products must be complete on at least one locale
- Complete on all selected locales – products must be complete on all locales (if you have selected more than one locale).
- Not complete on all selected locales – products must not be complete on all locales (if you have selected more than one locale).
Time Condition
After that, you can now export your product in a specific time condition.
- Updated products over the last n days (e.g. 6) – To filter the products that were updated during the last six days, enter 6 values.
- No date condition (default option) – Products are not filtered using time conditions.
- Updated products since this date – To filter the products that were updated during a specific date, select a date.
- Updated products since last export – Export only those products that have been updated since the last time you performed an export.
Category
Then you can configure the categories of the channel tree you want to export. For example, you want to export the clothing products to update.
By default, all categories are exported.
To select a category, click n the Edit button the categories of the channel tree are displayed.

Selection of Identifier
Then you can make a selection of identifiers to export by adding them to the SKU field.
You can copy and paste a list of identifiers, and separate them by using commas, space, or line breaks.
After that click on the Save, the button then follows the next step to execute this profile. 
Note: Users can also add more attributes to filter the product.

Magento2 CSV Export Job
However, you can export the product to fastly to the Magento2 store with the Magento2 CSV export job.
Akeneo’s product will be automatically updated on the Magento store.
After that, you can export the product also with the simple product export job, but it will take more time than CSV export.
For it, you have to install and upload the app folder to your Magento2 installation directory.
Then you will find the app folder in our latest version of the connector.
Then you will find the app folder in the ImportProductQueue folder.
![]()
After uploading the folder, you have to navigate the Magento2 installation directory with commands. You have to run these commands:
composer require firegento/fastsimpleimport php bin/magento module:enable FireGento_FastSimpleImport php bin/magento setup:upgrade php bin/magento setup:di:compile; php bin/magento setup:static-content:deploy;
Now after it, you have to flush the cache and reindex all.
php bin/magento cache:clean; php bin/magento indexer:reindex;
After it, you can create the CSV export profile for faster product export.
Then click on the Save button, and you can see the export job profile created by you.

Here user can enable/disable the toggle buttons for quick responses.
- Disable Automatic Remote CSV Upload: When it’s disabled then the user cant upload the CSV to export the data.
- Download Generated CSV Files: When it’s enabled then the user will get the option to download the auto-generated CSV file.
- Delete Existing Attachments: When it’s enabled then all the existing attachments will delete from the Akeneo end.
Here, you will get the option as well as the simple export product profile.
You can also download the product CSV file to enable the Disable Automatic Remote CSV Upload icon.
After clicking on the save button your export profile will be ready to use.
Export Now
After creating the export profile, click on the Export Now button.
The execution of the export process will begin, and the page will refresh continually to update the information.

Execution Process
After that wait for the execution process to complete and check the errors.
After the completion of the export job, the products will appear in the Magento catalog.
![]()
Magento Store: After importing products
As you can see that the following products have been imported from Akeneo. The admin can view the products and make any changes in the product edit form of Magento.
Product Information Update
After that, you can also update or make any changes to the imported products like stock status or quantity, price, special price, meta information, description, etc.
Magento Standard Attributes Using Magento standard attribute ID, we have mapped the special pricing information through the Akeneo export job.
Content – In the content section, you can see the description and short description of the product listing.

SEO Information – Here, all the SEO information is available from Akeneo. You can see the URL key, Meta Title, Meta Keywords, and Meta Description.
Product Images – Images are imported in the same sequence order as set in the module configuration of Akeneo Connector.
Exported Akeneo Products on Magento Storefront
Just like normal Magento products, Akeneo products will appear on the storefront.
Check out the long description and more information tab.
Quick Export Job
Magento 2 Akeneo Connector has an amazing feature, where you can quickly create or export product(s) without going through all the job creation processes.
The Quick Export feature allows you to quickly export a product to Magento.
To do that, go to the Products page and select the product from the list then click Quick Export.

After that to do quick export, simply select the product(s), go to the Quick Export option, and choose Magento 2 All Attributes and other options.

After that, you can check the progress of the job, by going to Activity>Process Tracker.
Also, once the quick export job is complete, you can see the notification message on top.
Magento Import Profile
However now in the updated Akeneo Connector, you can now import your product catalog data from Magento to Akeneo.
There are various job profiles available for importing products, categories, attributes, and attribute sets from Magento to Akeneo.
Then to do the import go to Imports>Create Import Profile, enter a code, and label. The following job profiles are available:
Magento 2 Import -This will import everything from Magento. All products, categories, attributes, and attribute sets.
Category Import – This will import all the Magento categories to Akeneo.
Attribute Group Import – This will import all the attribute groups to Akeneo.
Attribute Import – This will import all the attributes from Magento to Akeneo.
Families Import – This will import all attribute sets of Magento into Akeneo families.
Product Only Import – This will import all the simple and virtual products of Magento.

After that, once you have selected the import job profile, from the Content section, then you can select the channel and locales for import product data.
You can also import multi-language data from Magento to Akeneo.

Setup Credentials – In case you are managing multiple Magento stores, you can provide separate API credentials for each Magento store individually.

Once everything is set up correctly, you just need to click the Import Now button then the import execution process will start.
Import Filters
Users can apply the filter while creating an import job.

While it’s enabled then the user can only import new products.
From the following screenshot, you can see the number of categories, attribute groups, attributes, etc are being imported to Akeneo.
![]()
Support
So, that was much about the User Guide of Adobe Commerce Akeneo Connector.
For any queries or doubts reach out to us at [email protected].
You can also raise a ticket at our HelpDesk System. Explore our top-rated Magento 2 extensions for enhanced functionality.
Current Product Version - Akeneo 2 to 5 || 2.1.0, Akeneo 6 || 3.1.0 and Akeneo 7 || 4.4.0
Supported Framework Version - Magento 2.0.x, 2.1.x, 2.2.x,2.3.x, 2.4.x











How about assets and Reference Entities of the Akeneo EE v4?
Regards